Examples Gallery

Virtual Treeview Examples Gallery

How Virtual Treeview Delphi Control is Used

JAM Software: Disk Space Manager TreeSize

Virtual Treeview is used for displaying the tree as well as the lists in the main window in TreeSize.

JAM Software: File Search UltraSearch

Lists and trees are displayed using Virtual Treeview. UltraSearch profits from the high performance.

JAM Software: Server Space Manager SpaceObServer

In SpaceObServer Virtual Treeview is used for trees and lists as well. The component was chosen for its virtual approach and its high flexibility.

A1 Website Analyzer

A1 Website Analyzer is a comprehensive analyzing tool for websites. One of the reason for using Virtual Treeview was memory usage. After analyzing a website you can easily have 100000 URLs (much more actually) you need to represent visually.

Image Editor

Image Editor presents layers in images in an easy-to-use way. Because of the specific requirements, a grid-like control allowing a Photoshop-like representation was needed. Virtual Treeview was used because of its flexibility and customization features.

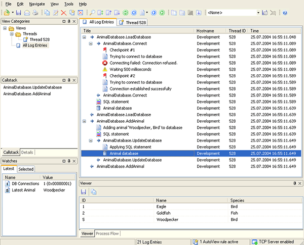
SmartInspect

SmartInspect is a logging tool for debugging and monitoring .NET, Java and Delphi applications. The Virtual Treeview control was selected for SmartInspect because no other treeview control provided the same performance in combination with the wide range of customization options.

PhraseExpress

PhraseExpress is a versatile text expander for Windows. It enables users to organize frequently used text snippets, correct spelling mistakes, and automate tasks.

Precision Helper

Precision Helper is a tool for creating and managing help projects. It focuses on the organization of existing HTML and XML files, scripts, images, and other resources, granting the help author optimal overview over his project.

XMLBlueprint

XMLBlueprint is a fast and smart XML editor for Windows. It supports Syntax Highlighting, Drop Down XML Tips, XML Validation, Unicode, User Tools, FTP and WebDAV.XMLBlueprint XML Editor uses the Virtual TreeView for many reasons: unicode support, speed, and quality.

We hope our Treeview Examples Gallery could help you!